` Abhilash Neog

Abhilash Neog

I am a Ph.D. student at Virginia Tech where I am supervised by Prof. Anuj Karpatne. Currently, I work as a graduate research assistant at the Knowledge-guided Machine Learning Lab.

I received my Bachelors in Computer Science from BITS Pilani, India. During my undergraduate, I worked with Prof. Lavika Goel on soft computing algorithms for enhancing ML techniques. I also worked as a researcher at the ADAPT Lab advised by Prof. Navneet Goyal, and at CSIR CEERI advised by Dr. J.L. Raheja.

I have also spent some time in the industry - Kryptowire (Summer 2023), Oracle (2020-2022), VMware (Spring 2020), Samsung Research (Summer 2019)

Email  /  CV  /  Scholar  /  Twitter  /  Github  /  Linkedin

profile photo

Recent News

  • May 2026: Excited to be joining Microsoft AI this summer, as an Applied Scientist Intern!
  • May 2026: Our work on Foundation Model (LakeFM) for irregular multivariate multi-depth time-series data, has been accepted to KDD 2026 !
  • May 2026: Invited talk at the ASLO 2026 Conference, Montreal. Session on "AI for the Next Frontier in Aquatic Sciences". Here are the slides of the talk - ASLO Talk
  • December 2025: Invited talk at the AGU 2025 Conference, New Orleans. Session on "Advancing Water Science Through Artificial Intelligence: Lessons, Strategies, and New Frontiers". Here are the slides of the talk - AGU Talk
  • December 2025: Missing Feature-aware Time Series Modeling (MissTSM) has been accepted to TMLR !
  • September 2025: Two works have been accepted to NeurIPS 2025 Workshops - 1) Investigating PDE Residual Attentions in Frequency Space for Diffusion Neural Operators (ML4PS), 2) On the Internal Semantics of Time-Series Foundation Models (BERT2S)
  • June 2025: Our work on Scientific Foundation models has been accepted at ICML 2025 Workshop - Toward Scientific Foundation Models for Aquatic Ecosystems
  • June 2025: One paper accepted at ICML 2025 Workshop - Open World Scene Graph Generation using Vision Language Models
  • May 2025: Two posters accepted at CVPR 2025 Workshop - 1) Physics-guided Diffusion Neural Operators for Solving Forward and Inverse PDEs , 2) Scientific Equation Discovery using Modular Symbolic Regression via Vision-Language Guidance
  • February 2025: Our dataset paper about fine-grained scientific images of species, FishVista, is accepted at CVPR 2025
  • October 2024: Our work on time-series modeling with missing data - Masking the Gaps: An Imputation-Free Approach to Time Series Modeling with Missing Data - has been accepted to Time Series in the Age of Large Models Workshop at NeurIPS 2024
  • September 2024: Our work on evaluating the effectiveness of vision-language models in organismal biology – VLM4Bio – has been accepted to NeurIPS 2024
  • May 2024: Our Lake-GPT project receives the National Artificial Intelligence Research Resource Pilot award! Read Full Story here.
  • Feb 2024: Presented a Poster on Transfer Learning in Lake Ecosystems at the NSF Macrosystems Biology Community Meeting 2024!
  • May 2023: Joined ThinkSense Inc. (Kryptowire) as a Machine Learning Engineer Intern for the summer.
  • May 2023: Gave a Talk at the Frontiers in Ecological Forecasting event at Virginia Tech.
  • Jan 2023: Became a Graduate Research Assistant at the Knowledge-guided Machine Learning Lab, Virginia Tech.

Research

My research broadly include Scientific Foundation Models (model architecture, pretraining strategies), Time Series Modeling, Application of Multi-modal models for scientific tasks, LLMs for time-series and Physics-guided ML.

Foundation Models. Currently, building a foundation model for an environmental system, (LakeFM'25). Some of the challenges I am trying to address are pretraining strategies for training large models, learning on irregular and sparse spatio-temporal data, cross-frequency learning and knowledge transfer from (physics-based) simulation to real-world data.

Time Series Modeling. I am currently involved in the following research directions
1) Exploring model-agnostic techniques for robust Time Series modeling (MissTSM'25)
2) Time Series Reasoning with LLMs for enhancing modeling performance with exogenous variables (work ongoing around a large hierarchial medical Time-series dataset)
3) Knowledge-distillation from LLMs for interpretable time-series modeling

Application of Vision-Language Models. Applied Research in the following directions,
1) Can Large Multimodal models reason well on scientific images of animal species? Conducted an extensive empirical evaluation of reasoning abilities of VLMs on scientific images for QA tasks (VLM4Bio'24)
2) Using Vision-Language Models for open world scene-graph generation (Ow-SGG'25)

Physics-guided ML. Collaborating on research involving generative modeling approaches, particularly diffusion models, to solve Partial Differential Equations (PDEs) through physics-guided learning (PRSIMA'25).

LakeFM: Toward a Foundation Model for Aquatic Ecosystems Using Irregular Multivariate Multi-depth Time Series Data
Abhilash Neog, Sepideh Fatemi, Medha Sawhney, +9 authors.
KDD 2026  
arXiv (Coming Soon)
We build a domain-specific foundation model that can inherently handle irregular multivariate and multi-depth time-series data while learning site-specific nuances at the same time.
Investigating a Model-Agnostic and Imputation-Free Approach for Irregularly-Sampled Multivariate Time-Series Modeling
Abhilash Neog, Arka Daw, Sepideh Fatemi Khorasgani, Medha Sawhney, +9 authors.
TMLR, 2026  
arXiv
We investigate a model-agnostic approach of handling missing values for irregularly-sampled time series data.
Investigating PDE Residual Attentions in Frequency Space for Diffusion Neural Operators
Medha Sawhney, Abhilash Neog, Mridul Khurana, Anuj Karpatne.
Under review, ML4PS @ NeurIPS 2025  
arXiv
We propose a PDE Residual-Informed Spectral Modulation based conditional diffusion neural operator that informs the architecture of diffusion models with PDE residuals via gated attention mechanisms.
On the Internal Semantics of Time-Series Foundation Models
Atharva Pandey, Abhilash Neog, Gautam Jajoo
BERT2S @ NeurIPS 2025  
arXiv
In this work, we undertake a systematic investigation of concept interpretability in Time Series Foundation Models
Toward Scientific Foundation Models for Aquatic Ecosystems
Abhilash Neog, Medha Sawhney, K.S. Mehrab, Sepideh Fatemi Khorasgani, +10 authors.
FMSD @ ICML 2025  
Paper
We present LakeFM, a foundation model for lake ecosystems, designed to learn generalizable representations from multi-variable, multi-depth time-series across thousands of lakes.
Open World Scene Graph Generation using Vision Language Models
Amartya Dutta, Medha Sawhney, K.S. Mehrab, Abhilash Neog, Mridul Khurana, +6 authors.
World Models @ ICML 2025  
arXiV
We present a zero-shot framework for open vocabulary scene graph generation using Vision Language Models.
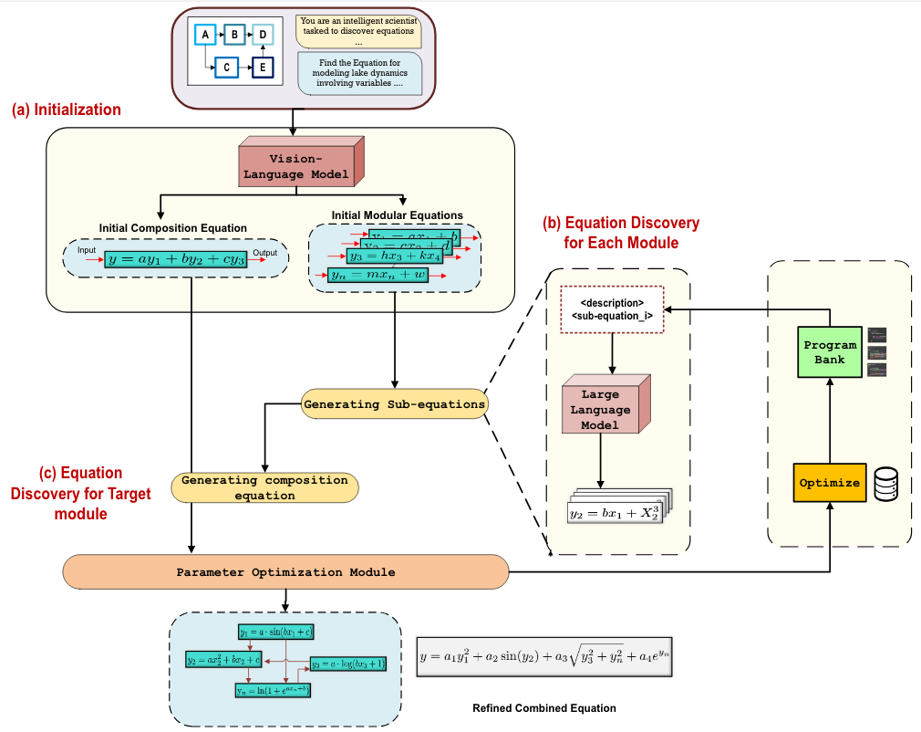
Scientific Equation Discovery using Modular Symbolic Regression via Vision-Language Guidance
Sepideh Fatemi, Abhilash Neog, Amartya Dutta, M. Sawhney, Anuj Karpatne.
CV4Science @ CVPR 2025 (Oral)  
Preprint
Exploring LLM-based symbolic regression for equation discovery and sub-problem decomposition/identification from flow diagrams using VLMs
Physics-guided Diffusion Neural Operators for Solving Forward and Inverse PDEs
Medha Sawhney, Abhilash Neog, Mridul Khurana, Amartya Dutta, Arka Daw, Anuj Karpatne.
CV4Science @ CVPR 2025 (Oral)  
Preprint
We propose a modified diffusion neural operator for solving forward and inverse problems in partial differential equations.
Fish-Vista: A Multi-Purpose Dataset for Understanding & Identification of Traits from Images
K.S. Mehrab, M. Maruf, Arka Daw, Abhilash Neog, +13 authors.
CVPR 2025  
arXiv / Huggingface
We present Fish-Vista dataset of 80K fish images spanning 3000 different species supporting several challenging and biologically relevant tasks including species classification, trait identification, and trait segmentation
VLM4Bio: A Benchmark Dataset to Evaluate Pretrained Vision-Language Models for Trait Discovery from Biological Images
M. Maruf, Arka Daw, K.S. Mehrab, H.B. Manogaran, Abhilash Neog, +17 authors.
NeurIPS 2024  
Paper / Huggingface
This work assesses state-of-the-art vision-language models (VLMs) using the VLM4Bio dataset for biologically relevant Q&A tasks on fishes, birds, and butterflies, exploring their capabilities and reasoning limitations without fine-tuning.
Modular Compositional Learning Improves 1D Hydrodynamic Lake Model Performance by Merging Process-Based Modeling With Deep Learning
R. Ladwig, A. Daw, E.A. Albright, C. Buelo, A. Karpatne, M.F. Meyer, A. Neog et al.
Journal of Advances in Modeling Earth Systems (JAMES), 2024
Paper
Hybrid Knowledge-guided Machine Learning models using modular compositional learning (MCL) integrate deep learning into process-based frameworks, achieving superior accuracy in water temperature and hydrodynamics simulations compared to standalone models.
Hybrid Nature-inspired Optimization Techniques in Face Recognition
Lavika Goel, Abhilash Neog, Ashish Aman, Arshveer Kaur
Transactions on Computational Science XXXVI, 2020
Paper
We propose two hybrid nature-inspired optimization algorithms combining Gravitational Search Algorithm, Big-Bang Big-Crunch, and Stochastic Diffusion Search to enhance face recognition by optimizing PCA-derived Eigenfaces for SVM classifiers.

Projects

Can Large Vision Language Models Ground Fine-grained Attribute?
PDF
Developed a novel dual-scale attention framework for fine-grained attribute localization in Large Vision-Language Models (LVLMs), incorporating entropy-based head selection, maximally connected component filtering, and hierarchical constraints.
Evaluating Model Reasoning and Hallucinations in Medical LLMs
PDF / Code
Evaluated reasoning and hallucination patterns in open-source medical LLMs, analyzing their factual consistency and susceptibility to adversarial prompts, with insights for improving reliability in healthcare applications.
Convergence analysis of PINN for solving inverse PDEs
PDF / Code
Analyzed the convergence behavior of Physics-Informed Neural Networks (PINNs) for solving inverse PDE problems, demonstrating that adaptive loss weighting improves parameter estimation accuracy compared to sequential training.
Numeral Aware Language Generation
PDF / Code
Investigated the numerical reasoning capabilities of Large Language Models (LLMs) in numeral-aware headline generation, evaluating zero-shot, few-shot prompting, and fine-tuning approaches as part of the SemEval'24 NumEval challenge.
Understanding Universal Discriminative Quantum Neural Networks
PDF
Conducted an in-depth study on Quantum State Discrimination (QSD), analyzing strategies and challenges, with a focused discussion on the "Universal Discriminative Quantum Neural Networks" paper and its approach to quantum circuit training
Segmentation, Summarization and Classification of Electronic Theses and Dissertations (ETDs)
PDF
Developed an end-to-end ETD processing system for segmentation, summarization, and classification using deep learning and NLP models, improving retrieval and analysis efficiency.

Miscellaneous

Graduate Teaching Assistant, CS5805 Machine Learning, Spring 2024
Machine Learning Based Spend Classification
Akash Baviskar, K. Ramanathan, Abhilash Neog, Dipawesh Pawar, Karthik Bangalore Mani
US Patent Application, 2024
Patent Details
This method classifies products into categories using textual descriptions and a combination of classifiers, including index-based, encyclopedia-based, Bayes' rule-based, and embeddings classifiers.